Architecture Overview#

Edge Cluster Orchestrator is designed to manage edge clusters efficiently using Cluster API (CAPI) and Edge Manageability Framework. This document provides a high level architecture of Edge Cluster Orchestrator, including its components, modules, and interactions. Edge Cluster Orchestrator is responsible for the life cycle management of edge clusters, including creation, deletion, upgrade, scaling, and monitoring. Edge Cluster Orchestrator is built on top of Cluster API (CAPI) and hides the complexity of managing Kubernetes* clusters from the end user by providing a generic API to manage clusters.

High-Level Architecture#

Edge Cluster Orchestrator consists of several key components:

  • Cluster Manager: Converts Edge Cluster Orchestrator northbound APIs into CAPI data models and enforces orchestrator-specific features.

  • Cluster API Provider Intel: Manages Edge Manageability Framework-specific resources, such as Edge Manageability Framework Machine and Edge Manageability Framework Cluster Custom Resources (CRs).

  • Cluster Connect Gateway and Agent: Manages secure tunnels between Edge Orchestrator and edge K8s API for monitoring and access.

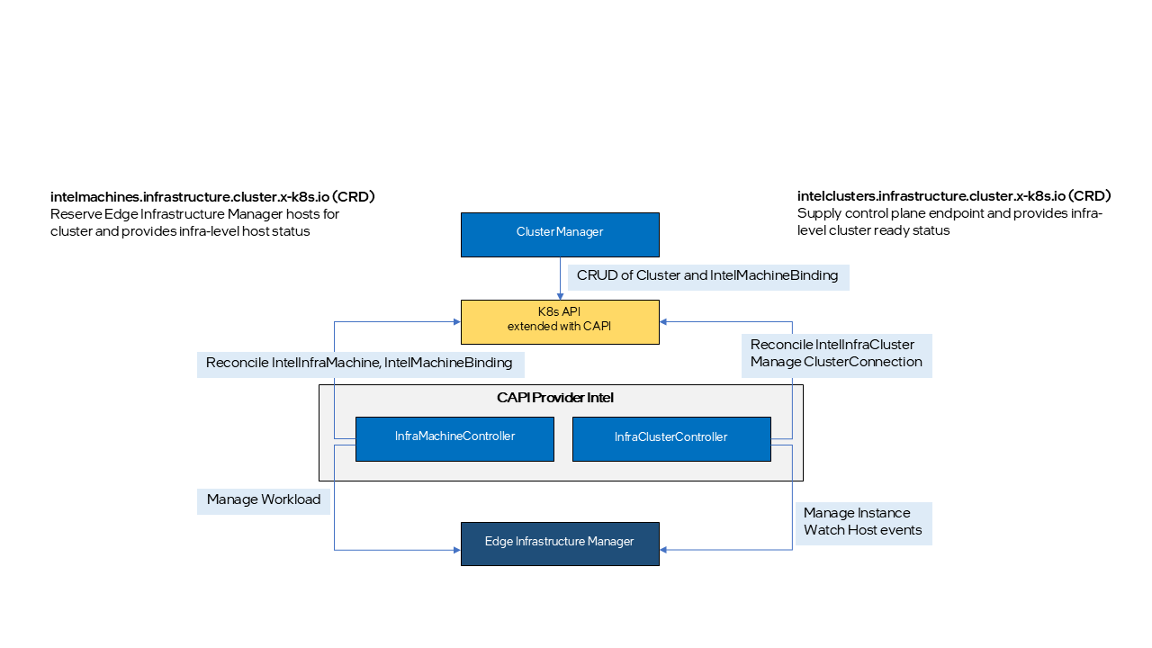
Edge Cluster Orchestrator High-Level Architecture

Modules#

Cluster Manager#

Cluster Manager (CM) serves as an intermediary layer that translates Cluster Orchestration API calls for cluster and cluster template resources into CAPI compatible formats. It also bridges the gap between the existing Cluster Orchestration APIs and CAPI, such as RBAC, enforcing multi-tenancy, and handling project creation and deletion event, which are required for Cluster Orchestration services but not natively supported by CAPI.

CM is stateless, with all persistent residing in the Custom Resource (CR) specifications provided CAPI. Any Edge Cluster Orchestrator specific information lacking corresponding fields in the CAPI CR is added as annotation to related CR.

Cluster Manager Architecture

Cluster API Provider Intel#

CAPI-Provider-Intel implements CAPI InfraMachine provider and InfraCluster provider contracts and provides a way to declaratively create and manage infrastructure on Edge Manageability Framework platform for Kubernetes cluster lifecycle management.

Cluster API Provider Intel

Within the scope of CAPI-Provider-Intel, five new Kubernetes Custom Resource Definitions (CRDs) are defined:

  • intelmachines.infrastructure.cluster.x-k8s.io This CRD defines ProviderID, which uniquely identifies host in Edge Infrastructure Manager, and provides infra-level status of the host.

  • intelmachinetemplates.infrastructure.cluster.x-k8s.io This CRD is required for all new infra machine CRD.

  • intelclusters.infrastructure.cluster.x-k8s.io This CRD defines the endpoint URL used to communicate with K8s cluster control plane and provides the infra-level connection status to the cluster.

  • intelclustertemplates.infrastructure.cluster.x-k8s.io This CRD is required for all new infra cluster CRD.

  • intelmachinebindings.infrastructure.cluster.x-k8s.io This is Edge Manageability Framework specific CRD to supply the mapping of selected Infrastructure node ID, IntelMachineTemplate and Cluster.

Also, two new K8s controllers, MachineController and ClusterController, are added to reconcile the new CRDs.

  • IntelMachineController is responsible for reserving and releasing Edge Infrastructure Manager hosts for cluster creation and removal. Typically, in CAPI, this provider is responsible for configuring the node to be bootstrapped as a K8s node with help of infra service it works with. However, due to certain limitations in Edge Infrastructure Manager, this task is handled by Machine-SB-API and the bare-metal CO-agent, as described in the following section.

  • IntelClusterController is responsible for supplying edge K8s control plane endpoint URL and connection status. Typically, in CAPI, workload K8s control plane access is provided by external IP, LB and FW services provided by the infra, but in Edge Manageability Framework, it is provided by Cluster Connect Gateway and Agent, as described in later section.

Cluster Connect Gateway and Agent#

Both Edge Application Orchestrator and Edge Cluster Orchestrator require access to the edge K8s control plane (kube-apiserver) to manage and monitor clusters and workloads across multiple edges centrally. However, in most cases, edges are located behind NAT or FW, making direct communication from the Edge Orchestrator to the edge K8s control plane challenging. This is especially true in cloud deployment scenarios than on-prem where Edge Orchestrator is located in the cloud and edges on-premises. To address this problem, Edge Connect Gateway and Agent provide a secure WebSocket based tunnel between the Edge Orchestrator and edge K8s control plane. Because the connection is initiated by Connect Agent, edges do not need to be exposed to external network, reducing security risks.

Expected consumers of this tunnel provided by Edge Connect Gateway and Agent include:

  • CAPI ControlPlane provider: CAPI ControlPlane provider can utilize this path to perform health checks and gather additional state information on the K8s control plane.

  • Application Orchestrator: App Deployment Manager (ADM) and App Resource Manager (ARM) can also leverage this path to install AO-agent (fleet-agent) and query running status of application resources deployed at the edge.

  • Open Edge Platform users: Access the edge K8s clusters through this secure path without the need to physically connect their client devices to the private edge network.

Cluster Connect Gateway

Cluster Connect Gateway is a microservice running from the Edge Orchestrator cluster and responsible for watching CAPI Cluster create and delete events and generates or discards a token to authenticate tunnel request from Connect Agent running on the cluster. Edge Connect Gateway is also responsible for authenticating and routing edge K8s access requests to right tunnel.

Cluster Connect Agent is a Pod running on top of edge K8s cluster and responsible for initiating and maintaining the WebSocket tunnel to Edge Connect Gateway. Connect Agent Pod and authentication token are automatically installed when K8s cluster is installed.